FTP Server...더보기접기

2009-02-22 생각정리맵 조태현
0
819
12
0
상세설명
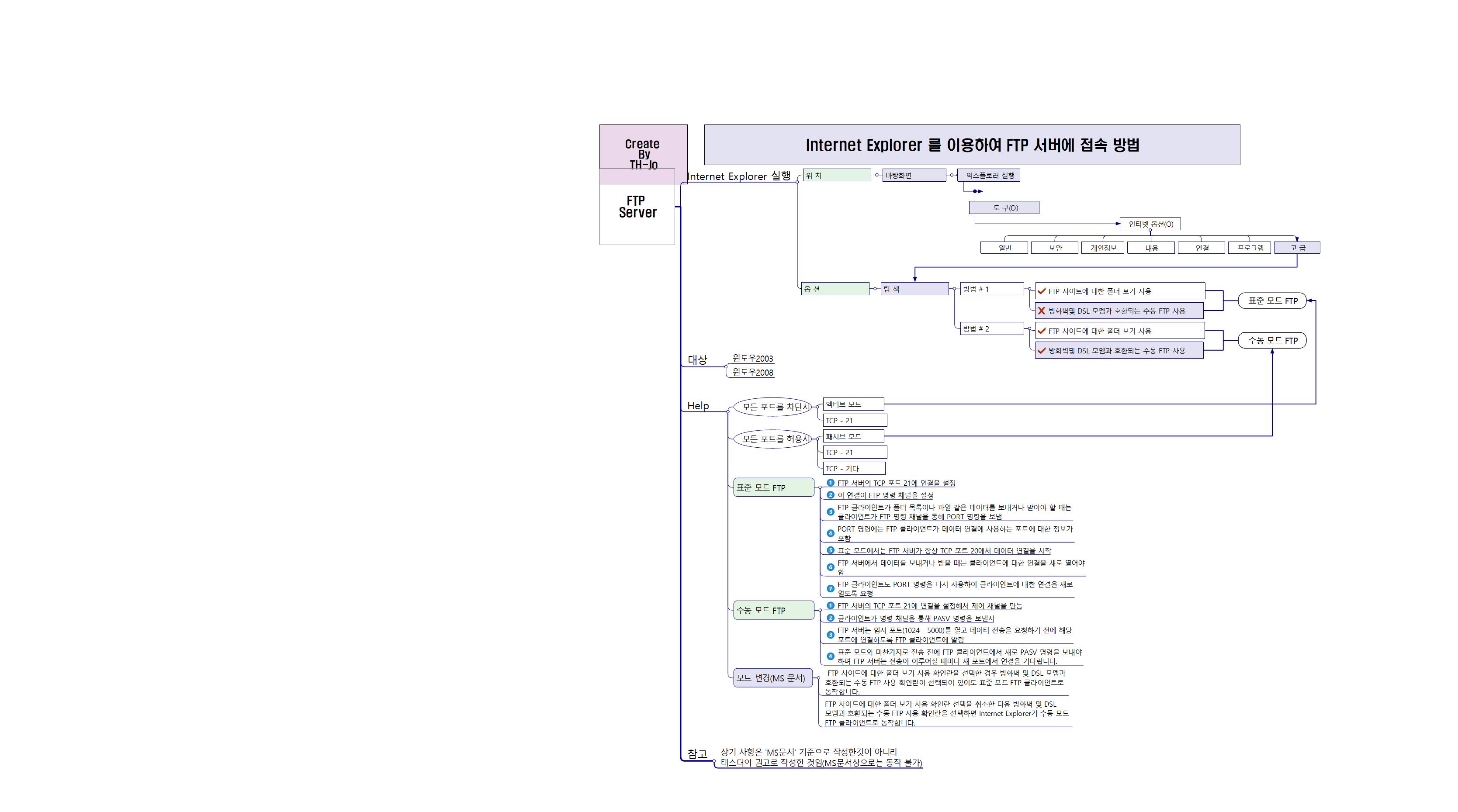
Internet Explorer 를 이용하여 FTP 서버에 접속 방법을 아시는 분이 요청하여 정리해 봤습니다.

해시태그
댓글
댓글이 없습니다.