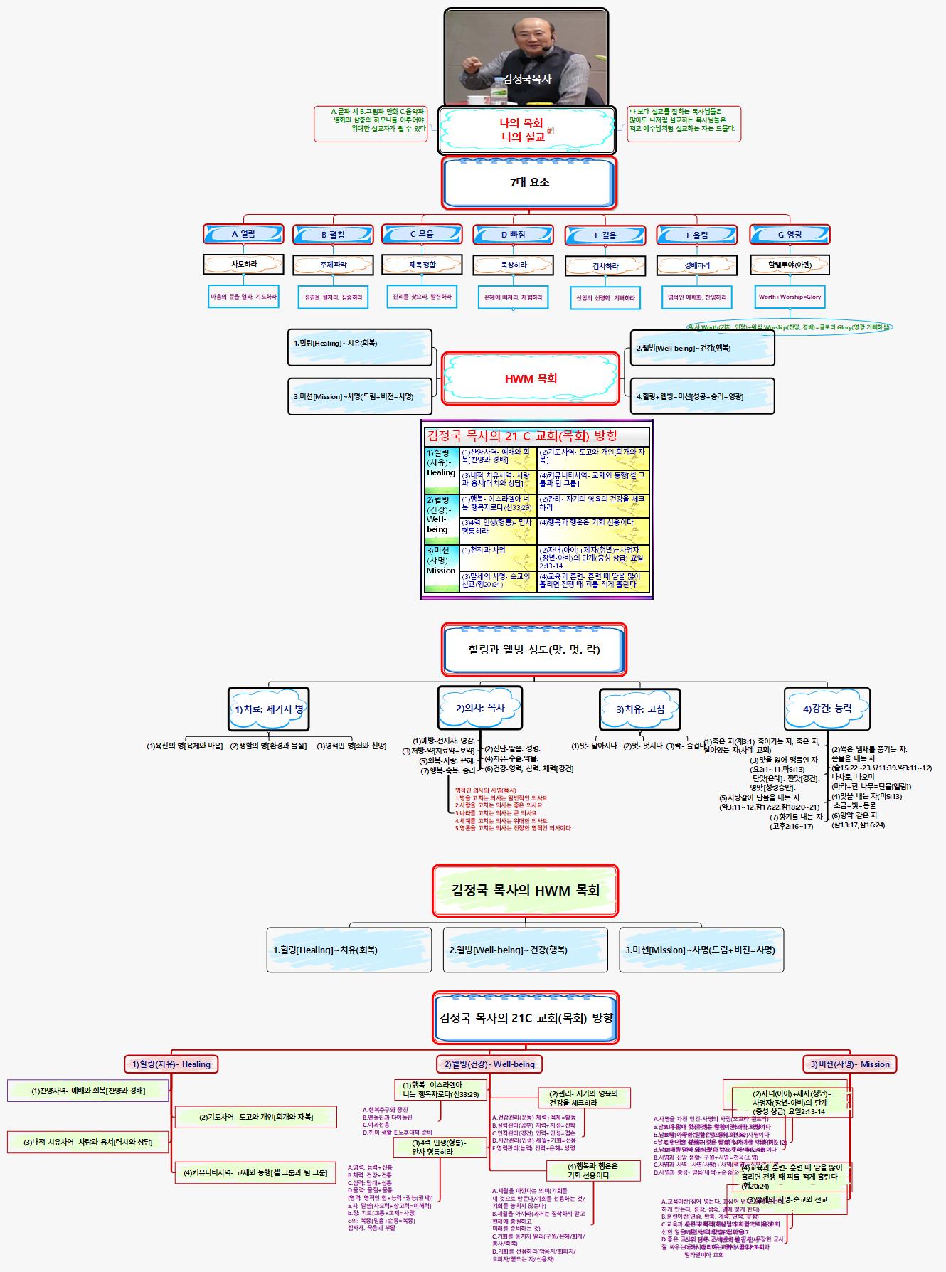
나의 목회 나의 설교C...더보기접기

2018-11-21 생각정리맵 ThinkWise
0
2092
12
0
상세설명
해시태그
댓글
댓글이 없습니다.